A2P 10DLC Registration

10DLC is a new system that uses standard 10-digit long code phone numbers for dedicated application-to-person (A2P) messaging Certain mobile carriers are adjusting the throughput caps they’ve historically enforced on local messaging for business senders, also known as application-to-person (A2P) programs while imposing new registration requirements and paying additional fees. The throughput limits will vary, but wanted messages in registered campaigns should receive better throughput than the traditional massage.
Mobile carriers have created a class-based system with different fee amounts depending on the class assigned to a given campaign during the registration process. Mobile carriers have also selected The Campaign Registry (TCR) as a third-party vendor to run their campaign registries. VoIP Office customers can choose to either register their A2P campaigns with TCR directly or work with VoIP Office to register campaign information with TCR.
The Campaign Registry (TCR): The newly conceived third-party central hub designated by AT&T and T-Mobile for registering A2P 10DLC messaging campaigns. The Campaign Registry was chosen by AT&T and T-Mobile to register application-to-person (A2P) text messaging campaigns.
Campaign Service Provider (CSP): The primary user of TCR. A CSP works with multiple brands to create and launch SMS messaging campaigns. A customer supporting a large number of different brands may find it easier to work directly with TCR. Customers with fewer brands may want to use VoIP Office as their CSP.

10DLC Registration Fees

Brand registration

$4, one time

Campaign registration

The $50 T-Mobile one-time fee per campaign. This no longer applies as of 24th October 2022.

Monthly cost

$2-10/month per campaign, dependent on the use case. Refer below campaign use case table

Campaign fees are billed for 3 months initially, then subsequently on a monthly recurring basis.

How many phone numbers can be associated with a campaign? 
T-Mobile has determined the upper limit associated with a campaign is 49 phone numbers (TNs) unless a Number Pool/Sub ID request has been approved. You need to follow the vetting process if you anticipate needing more than 49 TNs with one campaign
  • Vetted Verified: Companies that have registered and their identities have been verified through external vetting $40 one time will be charged for verification
  • Number Pool/Sub ID request has to be approved by T-Mobile (Refer below T-Mobile Number Pool Request)

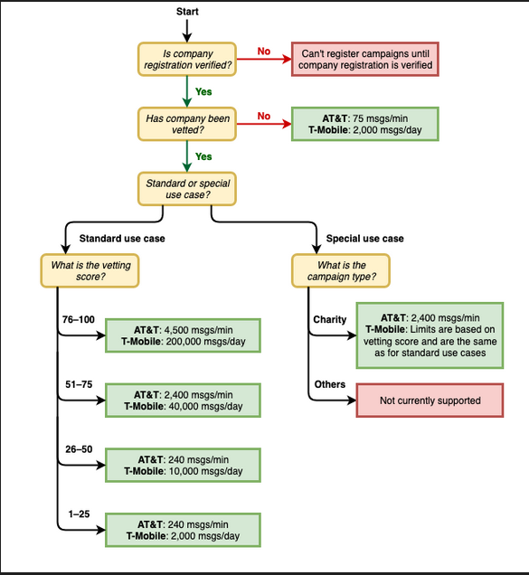
Your actual throughput rate will vary depending on various factors, such as whether or not your company has been vetted, your campaign types, and your vetting score. The following flowchart shows the throughput rates for various situations.

Registering your company or brand

Legal company name

Doing Business As (DBA) or brand name, enter any other names that your company does business as

EIN ID Employer Identification Number

Vertical, choose the category that best describes the company you’re registering.

Contact info,

  • Address/Street, enter the physical street address associated with your company.

  • City, enter the city where the physical address is located.

  • State or region, enter the state or region where the address is located.

  • Zip Code/Postal Code, enter the ZIP or postal code for the address.

  • Company website, enter the full URL of your company’s website. Include “http://” or “HTTPS://” at the beginning of the address.

  • email, enter an email address.

  • phone number, enter a phone number with a country code.

10DLC Carrier Fees

Carrier

SMS

MMS

Verizon Wireless

$0.00255 to send

Free to receive

$0.0052 to send

Free to receive

US Cellular

$0.005 to send

Free to receive

$0.01 to send

Free to receive

T-Mobile (including former Sprint network)

$0.003 to send and receive

$0.01 to send and receive

AT&T

$0.002 to send and receive

$0.0035 to send and receive

T-Mobile,Verizon, and AT&T have notified customers of increasing fees for traffic for phone numbers not registered for 10DLC, effective March 1, 2022.

Unregistered 10DLC Message type Verizon T-Mobile AT&T
SMS ·  $0.01 (from July 1st) ·  $0.005

·  $0.006 (from August 1st)

·  $0.007 (from October 1st)

·  $0.008 (from Dec 1st)

·  $0.01
MMS ·  TBC (likely to increase) ·  $0.014

·  $0.015 (from August 1st)

·  $0.016 (from October 1st)

·  $0.017 (from Dec 1st)

·  $0.015

We also note the following increases announced by smaller carriers: 
·  Claro (Puerto Rico) US$0.0065 for unregistered 10DLC SMS, starting July 1st

·  Fibernetics (Canada)

  • CAD$0.005 for unregistered 10DLC SMS
  • CAD$0.008 for unregistered 10DLC SMS

T-Mobile Non-Recurring 10DLC Messaging Fees

T-Mobile Special Business Review Request

T-Mobile requires this review if you require a daily maximum volume that exceeds 200,000 messages per brand.

Cost: $5,000, one time

This fee is currently waived until further notice.

T-Mobile Number Pool Request

This applies if your campaign or use case requires 50 or more phone numbers (10DLC addresses) attached to a given brand.

Cost: $2,000, one time

T-Mobile Campaign Activation or Migration 

One-time fee for each campaign registered. This fee does not apply to sole proprietor use cases.

Cost: $50, one time

T-Mobile Campaign Activation – Sole Proprietor use case

One-time fee for each campaign registered.

Cost: $1, one time

T-Mobile NNID Registration

This pass-through fee is charged where a customer requires the creation and use of an NNID separate from the default NNID that VoIP Office provides to be used for new 10 DLC programs.

Cost: $2,000, one time

T-Mobile 10DLC Non-Compliance Fees

Text enablement

This pass-through fee is applied if T-Mobile receives a complaint where you or your message sender text-enables a 10-digit NANP telephone number and sends messages prior to verification of message sender ownership and/or letter of authorization.

Cost: $10,000 per violation

Grey Route

This pass-through fee is applied if A2P messages are sent over P2P routes.

Cost: $10 per message

This fee is currently not being charged until further notice.

10DLC Long Code Program Evasion

This pass-through fee is applied if a program is found to be using techniques like snowshoeing, dynamic routing, or non-approved number replacement.

Cost: $1,000 per violation

Content Violation

This pass-through fee is applied for each unique instance of the third or any subsequent notification of content violating the T-Mobile Code of Conduct involving the same content provider. This includes SHAFT (Sex, Hate, Alcohol, Firearms, Tobacco) violations, spam, phishing, and messaging that meets the Severity 0 violation threshold per the CTIA Short Code Monitoring Handbook.

Cost: $10,000 per violation

Carriers will discontinue assistance for any technical / delivery issues related to unregistered 10DLC traffic.

Inactive 10 DLC Campaigns

T-Mobile requires the deactivation of all 10 DLC campaigns and associated long codes that do not support active message traffic during a rolling 60-day period. At least one long code must be associated with each campaign and support active message traffic during that period.

On December 1st, 2022, T-Mobile may unilaterally deactivate unused 10 DLC campaigns without any associated long codes.  If you are planning to use the campaign in the future, you must re-provision it.

It is the responsibility of the customer who provisioned the 10-digit long code campaign and associated long code(s) to identify and de-provision the campaign and associated long code(s), once they are no longer in use as detailed above.

Non-Use Fees

T-Mobile is initiating a  recurring pass-through fee of $250 for any unused campaign, where at least one short code or long code associated with such campaign does not support active message traffic over a rolling sixty (60)-day period.

Please be aware that unregistered 10dlc SMS traffic will shut down from December 1st, 2024.

As you may have heard from recent industry announcements, unregistered 10DLC traffic will be blocked by providers by December 1st.

Effective December 1, 2024, ALL unregistered 10DLC traffic sent via the VoIP Office Communicator Desktop/Mobile/Web will be rejected.

To avoid any service disruption, we recommend:
• Register your organization with 10DLC if you are using SMS service with VoIP Office
• For customers who already registered, please confirm with your account manager that your registration is active.

If you have questions, don’t hesitate to get in touch with your account manager or support@voipoffice.com.

Scroll to Top